| Business Application Modeling (BAM) / BAM Concepts | |
Business Application Modeling is based on several diagrams. Each diagram has its own purpose for modeling the application's features and behavior.
Diagrams are used at all stages in the development. They serve as inputs for code generation, and are considered source code for the application. They are always up to date. Diagrams can be customized with additional properties using the settings.agconf configuration file.

Figure 1. Business Application diagram
The Business Application diagram models the application flow and provides a high-level overview of the application.

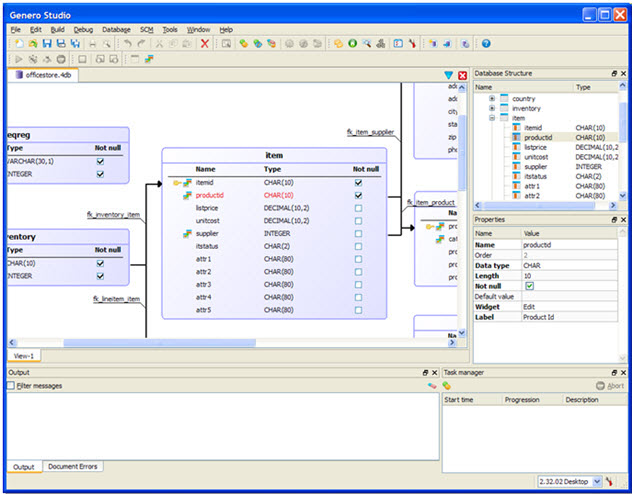
Figure 2. Meta-schema Manager diagram
The Meta-schema Manager diagram models the database tables, columns, and constraints. See Meta-schema Manager.

Figure 3. Form Designer diagram
The Form Designer diagram models an application's forms and records. See Form Designer.

Figure 4. Business Record diagram
Business records model the data definition, structure and table relationships of the data used in a form, report, and/or web service.